Systems are made from components connected through interfaces.
A component realizes some interfaces and depends upon others.
A component is deployed on a node.
Nodes are connected by communication paths.
Components are realized by collaborations.
I don't use these much, but here's what a component diagram looks like:

Notice the UML representation of the SmartController collaboration.
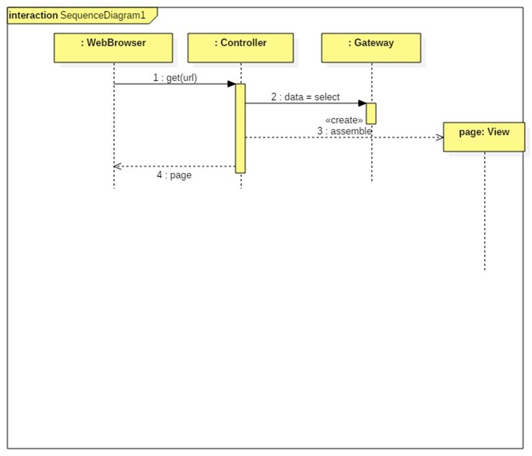
Here's a sketch of a Smart Controller interaction.
