Here are some of the major patterns covered in these labs:
Model-View-Controller (refined by the Publisher-Subscriber pattern)
Command Processor
Memento
Factory Method
Abstract Factory
Singleton
Interning
Many of these patterns can be combined together into a single application framework:

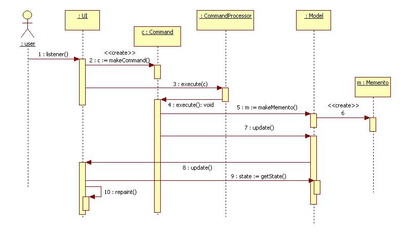
The behavior of the framework can be captured by a sequence diagram:

The Factory pattern can be used by the user interface (UI) to create commands.
The Abstract Factory pattern (or the Builder pattern) can be used to create the entire application. (This is explained in detail in the App Factory Project (which was never assigned but is a good example to study.)
The command processor is a good candidate for the Singleton pattern.
Of course the user interface (UI) may instantiate the Composite and the Publisher-Subscriber pattern:
